User Tools

Site Tools

  • en

Example of running REST and SOAP requests to service using SoapUI

SOAP

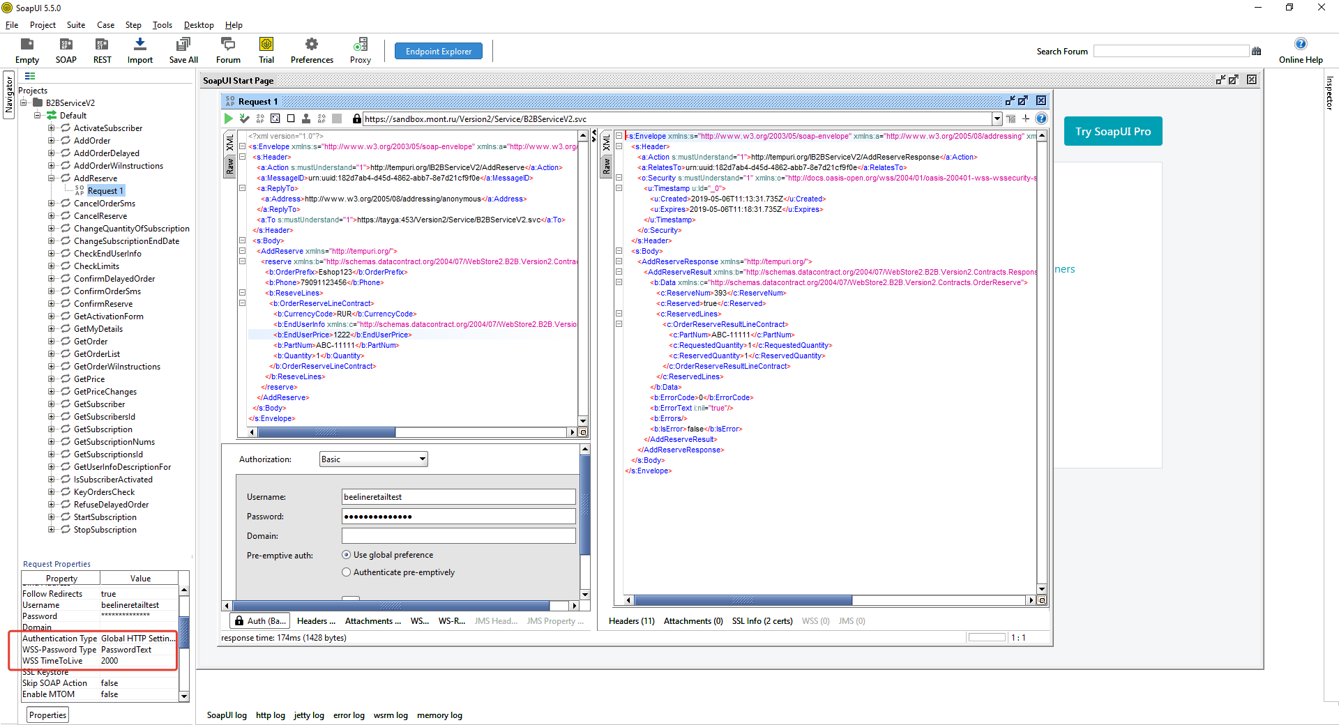
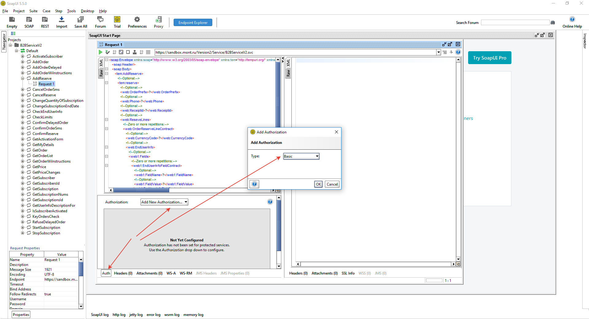
Method descriptions contain bodies of SOAP requests in the format used to send them to the server. You cannot re-run a request by simply copying and pasting its body from the description to SoapUI. Part of the body (Security) is formed dynamically. Below are the steps you need to take to configure SoapUI and form a valid request using the AddReserve method as an example.

  • Create a new project indicating service address

  • Find the method you want

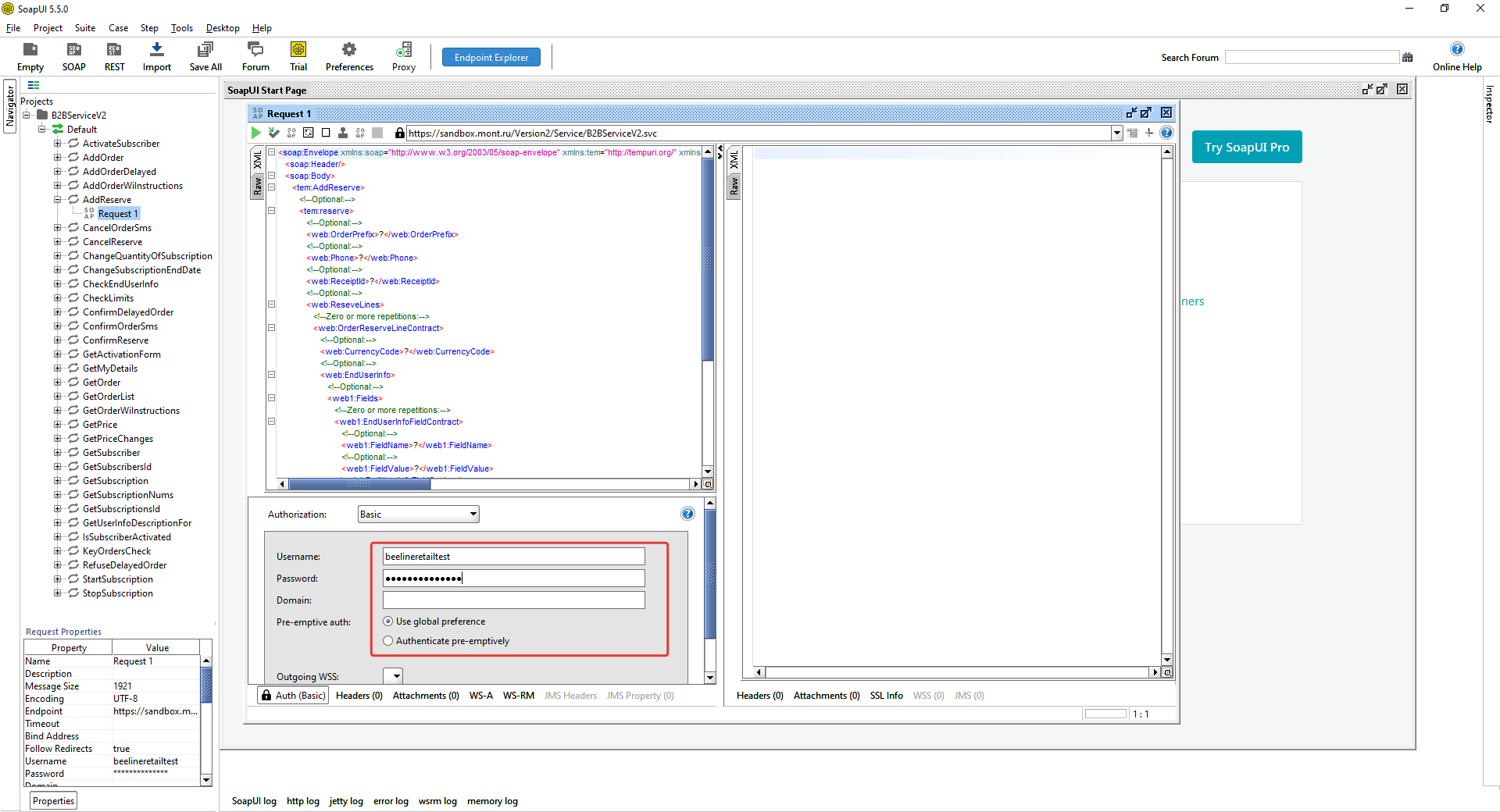
  • Add login procedure (screenshots 3 and 4)

  • Configure additional login parameters (configure steps are from the SoapUI website)

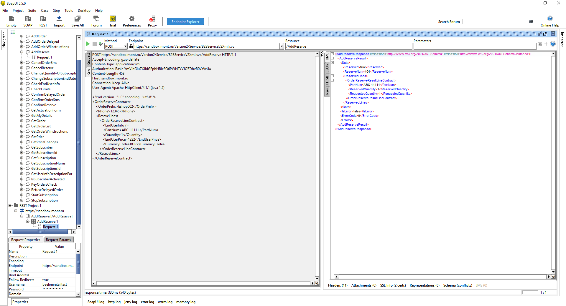
REST

You can also configure login procedure using a similar process as described in the section above. In this case SoapUI encrypts logon credentials based on the BasicAuth specification.

You can add the Authorization title manually. In this case you must encrypt data and insert the result into the title.

The other mandatory condition is that you need to explicitly indicate Content-Type title - its value must be application/xml.

Below is a screenshot of a valid REST request.